Back
Oct 31, 2022
Snippet Context from Git, Related PR & Origin Branch Links
Any snippet you create in JetBrains is automatically enriched with relevant Git history, including collaborator profiles and related Pull Request links.
Pieces Suite
4.6.0
We launched Git Context to the Pieces for VS Code application last week, and we’re excited to fast-track the release of the same functionality in Pieces for JetBrains.
With this release, any snippet you create in JetBrains is automatically enriched with its relevant Git history, including collaborator profiles, commit messages and related Pull Request & branch links in addition to all the usual goodness that Pieces adds, like smart descriptions, language labels, tags, related links and more. Read on for details!
Automatically Associated Git Context
When you save a snippet that was part of your GitHub, BitBucket or GitLab repository, Pieces for JetBrains now automatically captures the most relevant commit messages, links related to the source file, tags based on the snippet’s context and information on who has previously worked on that file.
This is great when you want to take a look at where your snippet is referenced in a Pull Request or remote branch. It also enables you to search your snippets via Collaborator Profiles, making it easier than ever to know who to reach out to or add to a Pull Request.
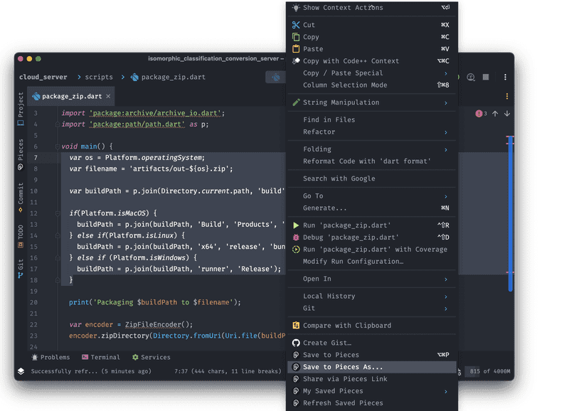
The new Git Context is easy to review and adjust when you select some code in a JetBrains IDE and select “Save to Pieces As…” in the right-click menu. Of course, this context is captured in the usual “Save to Pieces” and “Share via Pieces Link…” functions as well.

You’ll note below that you can see related BitBucket links and a related email showing that Mark is a collaborator on the saved snippet.
You can also see that the we’ve also added the tag “bitbucket: isomorphic_classification_server” as this snippet is related to that BitBucket project.

Lastly, when you preview the snippet in your JetBrains IDE, you’ll see all of the context right there in the .md overview.

All of this is configurable in the Pieces Settings in JetBrains:

Plus, the context is fully editable, entirely on-device, searchable and shareable. We’re really excited for our JetBrains users to try it out!
Bug Fixes
When pasting long links, the “Save to Pieces As” dialogue might have been resized improperly. This has been fixed.
Join our Beta Testing Program
Do you want to try the newest features of Pieces before they’re released? Do you want to make a difference in Pieces’ development? Sign up for our Beta Testing Program!
Support
As always, if you run into issues or have feedback, please fill out this quick form or email us at support@pieces.app and we’ll be in touch as soon as possible!
SHARE



